Introduction: From a Clueless Beginner to Automated Profits
Six months ago, I knew absolutely nothing about cryptocurrency trading. The crypto markets felt like a chaotic casino where fortunes were made and lost in minutes, and I was completely overwhelmed by the endless charts, technical indicators, and market psychology that seasoned traders seemed to navigate effortlessly.
But here's what changed everything: I realized I didn't need to become a trading expert overnight. I needed to become a problem-solving programmer who could teach machines to trade better than humans.
Today, I'm running an autonomous AI crypto trading platform that operates like clockwork—analyzing market sentiment from thousands of news sources, processing real-time price data, making calculated trading decisions, and executing trades automatically.
The transformation wasn't magic. It was systematic learning, failed experiments, breakthrough moments, and ultimately combining my programming skills with cutting-edge AI technology. The bot you'll see in the demo has generated consistent profits across multiple cryptocurrencies, with sophisticated risk management that keeps losses minimal while capturing market opportunities.
I'm going to show you the exact path I took—not just the successes, but the failures that taught me why most trading bots fail spectacularly and how AI-powered systems represent a fundamental shift in automated trading.
The Reality Check: Why Most Trading Bots Fail
Before diving into solutions, let's address the uncomfortable truth: most trading bots are expensive disappointments.
Traditional trading bots rely on static algorithms—rigid rules like "buy when the price crosses above the 50-day moving average" or "sell when RSI exceeds 70." These approaches worked reasonably well in traditional markets where patterns were more predictable, but cryptocurrency markets are different beasts entirely.
The Volatility Problem:
Crypto markets can swing 10-20% in minutes based on a single tweet, regulatory news, or whale movement. Static algorithms can't adapt to these sudden shifts in market psychology.
The Sentiment Gap:
Traditional technical analysis ignores the human element—the fear, greed, and hype that drive crypto prices. While your bot is calculating moving averages, the market might be reacting to breaking news about regulatory changes or celebrity endorsements.
The Scalability Issue:
Even if you create rules that work for Bitcoin, they might fail completely for smaller altcoins with different trading patterns and liquidity profiles.
This is where AI-powered systems create a paradigm shift. Instead of following rigid rules, they continuously learn from market data, news sentiment, and trading patterns. They adapt their strategies in real-time, weigh multiple factors simultaneously, and most importantly—they understand context in ways that traditional algorithms simply cannot.

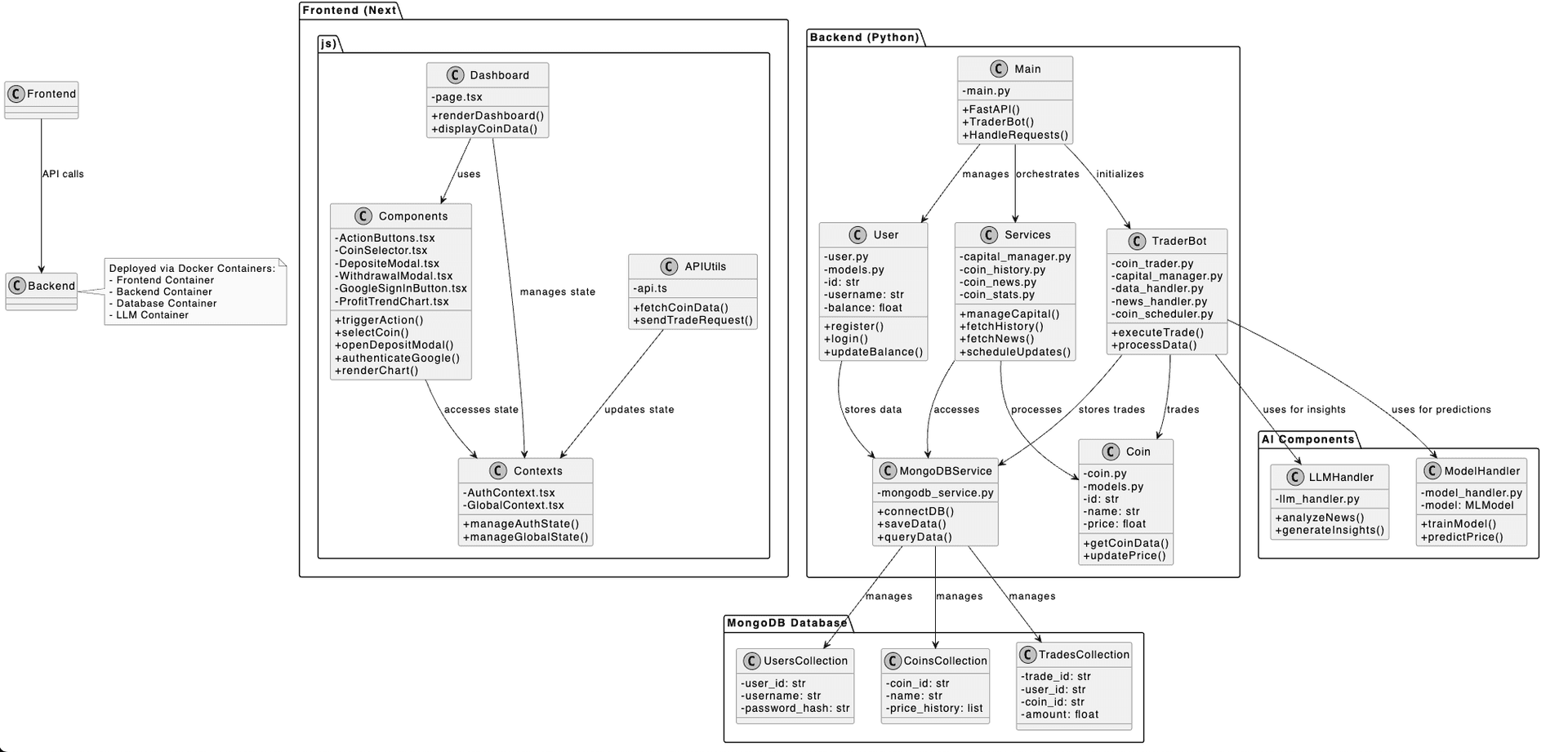
The Essential Components: Breaking Down the AI Trading Stack
Building an effective AI crypto trading bot requires four interconnected layers, each serving a critical purpose in the decision-making process.
A. Data Collection Layer
Your AI is only as smart as the data it processes. This layer continuously gathers three types of critical information:
Historical Market Data serves as the training ground for your AI models. Just like a human trader studies past price movements to identify patterns, your AI needs months or years of historical data to understand how different cryptocurrencies behave under various market conditions.
Real-time Price Feeds provide the live market data necessary for execution decisions. This isn't just current prices—it includes trading volume, order book depth, and market momentum indicators that help the AI understand the immediate trading environment.
News Sentiment Analysis bridges the gap between technical analysis and market psychology. The system continuously monitors cryptocurrency news sources, social media sentiment, and major market announcements, using natural language processing to gauge whether the overall market mood is bullish, bearish, or uncertain.

B. AI Processing Engine
This is where the magic happens—where raw data transforms into trading intelligence.
Large Language Models (LLMs) process news articles and market commentary, extracting meaningful insights about how current events might impact cryptocurrency prices. Unlike humans who might miss subtle connections, LLMs can simultaneously analyze hundreds of news sources and identify sentiment patterns across different cryptocurrencies.
Machine Learning Models handle the predictive analytics, identifying patterns in price movements, volume changes, and technical indicators that suggest profitable trading opportunities.
Risk Management Algorithms ensure that potential profits never come at the cost of catastrophic losses. These systems calculate position sizes, set stop-loss levels, and diversify trades to protect capital during market downturns.
Portfolio Optimization Logic balances the entire portfolio, deciding how much capital to allocate to each trading opportunity based on expected returns, risk levels, and correlation with other holdings.

C. Trading Execution System
Having great insights means nothing without flawless execution.
Exchange API Integration connects your bot to cryptocurrency exchanges, enabling seamless buying and selling across multiple platforms.
Order Management handles the technical details of trade execution—optimizing order types, timing entries and exits, and managing partial fills.
Capital Allocation distributes available funds across different trading opportunities according to the risk-return profiles calculated by the AI.
Performance Tracking monitors every trade, calculating profits and losses, and feeding performance data back into the system for continuous improvement.
D. User Interface & Control
Even autonomous systems need human oversight.
The Real-time Dashboard provides instant visibility into bot performance, current holdings, and market conditions. Performance Visualization tools help you understand how your bot is performing over different time periods and market conditions. Manual Override Capabilities ensure you maintain ultimate control, allowing you to pause trading, adjust parameters, or intervene during unusual market conditions. Reporting and Analytics features provide detailed insights into trading patterns, helping you optimize the system over time.

**Want to see these components working together? Check out the full system demo**
Technical Deep Dive: The Technologies That Make It Possible
Choosing the right technology stack can make the difference between a hobby project and a production-grade trading system. Here's why each technology was selected and how they work together.
Backend Technologies
Python forms the backbone of the system because it's the lingua franca of AI and machine learning. With libraries like scikit-learn, pandas, and numpy, Python provides unmatched support for data analysis and model development. More importantly, most AI research and tools are Python-first, ensuring compatibility with cutting-edge developments.
FastAPI powers the backend API because speed matters in trading systems. FastAPI provides automatic API documentation, built-in data validation, and exceptional performance—crucial when your bot needs to process market data and execute trades in milliseconds.
MongoDB handles data storage because cryptocurrency trading generates massive amounts of unstructured data. Historical prices, news articles, sentiment scores, and trading logs don't fit neatly into traditional relational database schemas. MongoDB's document-based structure and horizontal scaling capabilities make it ideal for high-frequency trading data.
Ollama manages interactions with large language models, providing a standardized interface for processing news sentiment and generating trading insights. This abstraction layer allows you to experiment with different LLMs without rewriting core logic.
Docker ensures consistent deployment across different environments. Trading systems often run on cloud servers, local machines, or dedicated hardware, and Docker containers eliminate the "it works on my machine" problem.
Frontend Technologies
Next.js + TypeScript creates the responsive trading dashboard because real-time data visualization demands performance and type safety. Next.js provides server-side rendering for fast initial loads, while TypeScript catches errors before they reach production.
React Components handle real-time data visualization, updating charts and metrics as new market data arrives. The component-based architecture makes it easy to add new visualization features without disrupting existing functionality.
Tailwind CSS provides professional UI design with minimal custom CSS. In trading applications where users need to quickly process large amounts of information, consistent, clean design isn't just aesthetic—it's functional.
AI & Data Technologies
LLM Integration processes news and social media content, converting unstructured text into structured sentiment scores that the trading algorithm can incorporate into decision-making.
Scikit-learn handles the machine learning predictive modeling, providing battle-tested algorithms for pattern recognition in price data and feature engineering.
Playwright enables automated data harvesting from websites that don't provide APIs, ensuring your bot has access to comprehensive market information even from non-traditional sources.
Real-time APIs connect to cryptocurrency exchanges and market data providers, ensuring your bot always operates with the most current information available.

The Trading Strategy: Where AI Meets Market Psychology
The secret to successful automated trading isn't just having good technology—it's implementing a strategy that acknowledges both market mechanics and human psychology.
Multi-factor Analysis Approach
Rather than relying on a single indicator, the AI system evaluates multiple factors simultaneously. Technical indicators like moving averages and RSI provide insights into price momentum, while volume analysis reveals whether price movements have strong support. Market sentiment from news analysis adds context about why prices are moving, and correlation analysis with other cryptocurrencies helps identify market-wide trends versus asset-specific movements.
Sentiment Weighting in Decision-Making
Here's where AI systems excel beyond human traders: they can simultaneously process sentiment from thousands of sources without emotional bias. The system assigns sentiment scores to news articles, social media trends, and regulatory announcements, then weighs these scores against technical indicators. For example, strong technical buy signals might be downgraded if news sentiment suggests regulatory crackdowns, while weak technical signals might be amplified during periods of positive market sentiment.
Risk-Adjusted Position Sizing
The AI doesn't just decide what to buy—it calculates exactly how much to risk on each trade based on historical volatility, current market conditions, and portfolio correlation. High-confidence trades with strong risk-reward ratios get larger position sizes, while experimental trades or highly volatile assets get smaller allocations.
Market Condition Adaptation
Perhaps most importantly, the system recognizes that market conditions change. Strategies that work in bull markets may fail during bear markets or sideways trading periods. The AI continuously evaluates current market regimes and adjusts its approach accordingly—becoming more conservative during high volatility periods and more aggressive when opportunities present clear risk-reward profiles.
Backtesting and Validation
Before risking real capital on any strategy modification, the system validates changes against historical data. This isn't simple backtesting that assumes perfect execution—the validation process includes realistic transaction costs, slippage, and market impact to ensure strategies remain profitable in real-world conditions.

Real-World Challenges and Solutions
Building a production trading system means solving problems that theoretical discussions often ignore.
Technical Challenges
API Rate Limiting and Data Reliability: Cryptocurrency exchanges impose strict rate limits and occasionally experience downtime during high volatility periods. The solution involves implementing intelligent request throttling, failover systems that switch between multiple data providers, and local caching to reduce API dependencies during critical trading periods.
Latency Optimization: In crypto markets where prices can move significantly in seconds, every millisecond matters. This requires optimizing network connections, using geographically distributed servers close to exchange data centers, and implementing efficient data processing pipelines that minimize computational delays.
Error Handling and System Resilience: Trading systems must continue operating even when individual components fail. This means implementing comprehensive logging, automatic restart procedures, graceful degradation when non-critical services are unavailable, and fail-safe mechanisms that protect capital during system errors.
Trading Fee Considerations: Transaction costs can quickly erode profits from automated trading. The system must calculate all fees—trading commissions, network fees, spread costs—and incorporate them into profitability calculations before executing any trade.
Market Challenges
Handling Extreme Volatility: Crypto markets can experience 50%+ price swings during black swan events. The system includes volatility circuit breakers that reduce position sizes or halt trading entirely when market conditions exceed historical norms, protecting capital during unpredictable periods.
Avoiding Overfitting to Historical Data: Machine learning models can become too specialized to past market conditions, failing when markets behave differently. Regular model retraining, out-of-sample validation, and ensemble methods help ensure the system remains robust across different market environments.
Adapting to Changing Market Conditions: Market structure evolves as institutional adoption increases, new regulations emerge, and trading patterns shift. The system includes mechanisms to detect when historical relationships break down and requires human intervention to update strategies.
Managing Drawdown Periods: Even the best trading systems experience losing streaks. Proper capital management, position sizing, and psychological preparation for drawdown periods prevent emotional decision-making during temporary setbacks.
Regulatory and Risk Considerations
Exchange Compliance Requirements: Different jurisdictions have varying regulations about automated trading, data storage, and financial reporting. The system includes audit trails, compliance reporting features, and jurisdiction-specific configurations.
Capital Preservation Strategies: The primary goal isn't maximizing profits—it's preserving capital while generating consistent returns. This means conservative position sizing, diversification across multiple assets, and strict stop-loss disciplines.
Monitoring and Alerting Systems: Automated systems require human oversight. The platform includes real-time monitoring, automated alerts for unusual conditions, and comprehensive reporting to ensure you maintain awareness of system performance and market conditions.

Beyond Personal Trading: The Business Opportunity
The technology stack we've discussed isn't just for personal trading—it represents a significant business opportunity for developers and entrepreneurs.
Building Trading Bots for Clients
High-net-worth individuals and small hedge funds often lack the technical expertise to build sophisticated trading systems. With the complete codebase and commercial license, you can customize the platform for specific client needs, charge setup fees, ongoing management fees, or performance-based compensation.
SaaS Trading Platform Development
The modular architecture makes it straightforward to build a multi-tenant SaaS platform where users can configure their own trading strategies, deposit funds, and monitor performance through personalized dashboards. This creates recurring revenue opportunities with minimal ongoing development costs.
Hedge Fund Technology Solutions
Institutional clients require enterprise-grade features like advanced risk management, regulatory reporting, and multi-asset support. The foundational platform can be extended with these features, targeting hedge funds and asset managers who want proven AI trading technology without building from scratch.
Educational and Consulting Services
As AI trading becomes mainstream, demand for expertise in building and optimizing these systems will grow exponentially. The deep technical knowledge gained from building the platform positions one to offer consulting services, educational workshops, or even develop additional courses targeting different market segments.
**The complete source code with commercial-use license is included in the course**

Getting Started: Your Roadmap to Building
Success in building an AI trading bot depends on systematic progression through four distinct phases.
Prerequisites and Preparation
You'll need basic proficiency in JavaScript and Python—not expert level, but comfortable with variables, functions, and basic data structures. The development environment requires Node.js for the frontend, Python 3.8+ for the backend, Docker for containerization, and accounts with cryptocurrency exchanges for testing and live trading.
Understanding basic trading concepts helps but isn't required. The course covers necessary trading knowledge within the context of building the bot, so programming background is more important than market expertise.
Hardware requirements are modest—any modern laptop can handle development, though you'll eventually want cloud hosting for production deployment to ensure 24/7 operation and low-latency connections to exchanges.
Learning Path Recommendations
Phase 1: Understanding the Architecture involves studying the system design, data flow, and component interactions. This foundation prevents confusion later when building individual pieces.
Phase 2: Building Core Components focuses on implementing the data collection layer, database design, and basic API structures. Getting these fundamentals right ensures the advanced AI features have a solid foundation.
Phase 3: AI Integration and Testing introduces machine learning models, sentiment analysis, and trading logic. This phase includes extensive backtesting to validate strategies before risking real capital.
Phase 4: Deployment and Optimization covers containerization with Docker, cloud deployment, monitoring systems, and performance optimization for production environments.
Resources and Tools
Development tools include Visual Studio Code with Python and JavaScript extensions, Git for version control, and database management tools for MongoDB. Data sources encompass cryptocurrency exchange APIs, financial news feeds, and market data providers—both free and premium options depending on requirements.
Testing frameworks include pytest for Python backend testing, Jest for JavaScript frontend testing, and specialized financial backtesting libraries for strategy validation. Monitoring and analytics platforms help track system performance, trading results, and technical metrics in production environments.
Conclusion: The Future of Automated Trading
The convergence of artificial intelligence and cryptocurrency trading represents more than just a technological advancement—it's the foundation of how financial markets will operate in the coming decade.
AI is transforming trading forever by eliminating human emotional biases, processing information at superhuman scales, and identifying patterns that would be impossible for manual analysis. Early adopters who master these technologies today will have significant competitive advantages as the financial industry increasingly adopts AI-driven approaches.
These skills are becoming increasingly valuable across the fintech sector. Major banks, hedge funds, and fintech startups are desperately seeking developers who understand both AI technology and financial markets. The combination is rare enough that expertise in this area commands premium compensation and opens doors to fascinating career opportunities.
The time to start building is now. The cryptocurrency market is still young enough that individual developers can compete with institutional players, and the AI tools necessary to build sophisticated trading systems have never been more accessible.
But theoretical knowledge isn't enough. The only way to truly understand automated trading is to build, test, and deploy a real system that trades real money in real markets. That's exactly what we'll do together in this comprehensive course.
The future of trading isn't about humans versus machines—it's about humans who understand machines having massive advantages over those who don't.

Don't just read about the future of trading—build it. Get started with the complete **AI Trading Bot Mastery course** and
.
Technical Spotlight: How AI Processes Market Sentiment
Traditional trading bots ignore the human element of markets, but AI systems excel at understanding the emotional context behind price movements. When the AI encounters news like "SEC announces new crypto regulations," it doesn't just categorize this as "regulatory news"—it understands the historical impact of regulatory announcements on different cryptocurrencies, weighs the severity of the language used, and factors in current market sentiment to predict whether prices will rise or fall.
Pro Tip: Start with Paper Trading
Before deploying real capital, run your AI trading bot with simulated money for at least 30 days. This allows you to validate your strategies, identify edge cases, and build confidence in the system's decision-making process without financial risk.
Common Pitfall: Over-Optimization
The biggest mistake in automated trading is creating systems that work perfectly on historical data but fail in live markets. Always reserve a portion of your historical data for final validation testing, and never optimize strategies based on short-term results—cryptocurrency markets can remain irrational far longer than your account can remain solvent.
About Author
I am a web3 developer and the founder of Dapp Mentors, a company that helps businesses and individuals build and launch decentralized applications. I have over 7 years of experience in the software industry, and I am passionate about using blockchain technology to create new and innovative applications. I run a **YouTube channel called Dapp Mentors** where I share tutorials and tips on web3 development, and I regularly post articles online about the latest trends in the blockchain space.
Stay connected with us, join communities on
Discord: Join
X-Twitter: Follow
LinkedIn: Connect
GitHub: Explore
Website: Visit

